--勉励自己努力以钉子的“挤”劲和“钻”劲提升自己
 :: Blog List ::
钉子 发表于 2008-5-28 3:10:28
我们都知道在Exchange Server 2000/2003中默认情况下默认的邮件的收件人为最多为64000.而限制收件人数是有必要的。曾经就有一个网友问过我,如果限制无聊的用户从全球地址簿中手动一个一个的收件人选择,最后成了群发邮件

平常限制一个邮件的收件人数量一般在“全局设置-》邮件传递-》默认设置-》收件人限制”中完成。但有时有一些Exchange 的客户因为其它原因不想在“全局设置”中去限制,比如在“虚拟SMTP服务器-》邮件-》限制每封邮件的收件人数不超过”中填写小于100的数值时会得到“请填一个在100和2000000000之前的整数”的提示,如下图:



本文将介绍实何在Exchange Server 2000/2003中实现限制邮件收件人数小于100。

一.限制使用SMTP协议的客户端收发邮件收件人限制

首先我们来看看开篇中在“虚拟SMTP服务器-》邮件-》限制每封邮件的收件人数不超过”中不能填入小于100数值的问题。和我本人之前写的一个《Exchange Server 2000/2003 中设定超过2G的邮箱图解》一样,我们需要使用ADSI Edit来完成。

1.安装ADSI Edit
ADSI Edit是Windows Server 2003 Support Tools的一部分,如果没有安装 Windows Server 2003 Support Tools,请找到Windows Server 2003的安装光盘"\Support\Tools"下执行Suptools.exe进行安装.也可以直接通过微软网站下载(地址为:
http://download.microsoft.com/do ... rtTools-x86-ENU.exe),并安装.

2.运行ADSI Edit
可以在开始菜单->"运行"中输入Adsiedit.msc或是使用资源管理器定位到"C:\Program Files\Support Tools"目录执行"Adsiedit.msc"以运行.




3.修改“限制每封邮件的收件人数不超过”数值:

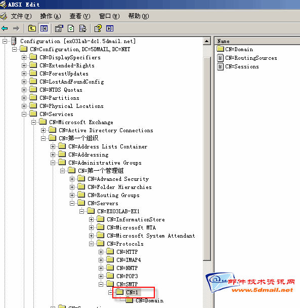
A.使用ADSI Edit定位到Configuration->Services->Microsoft Exchange->"ExchangeOrgName(Exchange 组织名)"->AdministrativeGroups->"AdministrativeGroupsName(管理组名)"->Servers->"ServersName(服务器名称)"->CN=Protocols->"CN=SMTP"->邮件存储"->"CN-1",如下图:



备注:其中CN-1为SMTP虚拟服务器的实例编号,如果有多个SMTP虚拟服务器时请注意区分


B.选择“CN-1”,单击右键选择"属性"

C.找到“msExSmptMaxRecipients”对像,如下图:




并进行设定(比如取值为“3”),如下图:




D.设定完成后,我们回到ESM中去看结果,如下图:



备注:遗憾的是如果你用Adsi Edit修改成小于100的值后,当切换到其它的选项页时会跳出提示。

4.请重启Exchange Server的SMTP服务

5.测试结果

当完成设定后,我们可以使用Outlook或是Outlook Express(Windows Mail) 使用PPO3+SMTP的方式来测试一下效果。当你在一封邮件的收件人中填过限制将会得到“552  5.5.3 Too many recipients”提示,如下图:



不过,上面的方法是限制连接虚拟SMTP服务器的客户端发送的邮件,相信很多朋友看到这里会提出一个问题:

使用OWA或是Outlook+Exchange模式发送的邮件不能限制吗?

二.限制非SMTP客户端收发邮件收件人限制

当然,因为OWA和Outlook+Exchange模式都是非SMTP的方式提交的邮件。比如OWA是使用HTTP的方式,而Exchange Server模式使用的是MAPI的协议完成邮件提交的。所以我们不能使用上述的方法来进行限制。所以我们需要对服务器允许提交的邮件最大收件人进行设定,这需要在注册表中增加一个注册表项。方法如下:

1.打开注册表编辑器

2.定位到“HKEY_LOCAL_MACHINE\System\CurrentControlSet\Services\MSExchangeIS\ ParametersSystem

3.在“ParametersSystem”下:

A.新建立一个“DOWORD”类型的项目



B.取名为“Max Recipients on Submit”




C.为项目设定一个限制的收件人数,比如“2”




5.测试结果

当完成设定后,我们可以登录OWA或是打开Outlook+Exchange模式的客户端来测试一下效果。下图是我在OWA填入3个收件人,超过了2个收件人的限制时,会跳出“无法执行操作”的提示。



如果你使用Outlook+Exchange模式的客户端来测试应该会得到下面的NDR退信:

The item could not be sent. The number of recipients on this message exceeds the upper limit configured by the administrator. (无法发送该项目。 此消息上的收件人数超出上层限制由管理员配置。)

或是

The item could not be sent. The client operation failed. (无法发送该项目。 客户操作失败。)

备注:
1.注册表修改后不需要重启服务或是服务。
2.收件人数限制的值是发件人+抄送+密件抄送的地址数的总和。

至此,我们已经比较全面的介绍了实何在Exchange Server 2000/2003中实现限制邮件收件人数小于100。需要提醒大家注意的是,做这一限制时,你需要考虑是根据需要来限制某一种方式收发的邮件呢?还是需要同时都设置,而选择上述的哪一种方法。

发表评论:

    昵称:
    密码: (游客无须输入密码)
    主页:
    标题:
Best view with 1024 x 768 pixel & IE 6.0.
About Me
Archives Categories
Replies List
My FriendLinks
Blog Info

Powered by Oblog.